1000 块/年的输入法,我用它习惯了「口喷」,再也回不去打字了 | AI 器物志
(来源:爱范儿)
我很难用熟悉的软件分类去安放 Typeless。
它跟传统输入法格格不入——界面里几乎看不到键盘,最显眼的是一个语音按钮。它也跟那些自称「AI 加持」的输入法不太像,那些产品总喜欢把功能铺满首页,Typeless 的功能反而少得可怜,像是故意把选择题删成了一道填空题。
这份不合群带来一个关键词:越界。
输入法原本服务人与人沟通,目标清晰——打字更快,选词更准。Typeless 把边界往外推了一步,它更在意把自然语言说出的需求梳理得井井有条。它把语言提炼成想法,或者说,它从一段话里捞出真正的意图,再把意图写成一段能直接用的文字。
输入的对象变了。不只是写给人,更多是写给模型。
一款会思考的输入法
我第一次意识到它「会思考」,是在最普通的口述里。
说话时会绕,会补充,会重复,也会用很多填充词。Typeless 的输出更像想清楚之后才落笔的版本——句子更短,信息更集中,语气更收敛。它不执着把说过的每一个音节都留下来,更在意到底想表达什么。
▲ 口述内容被 Typeless 转写后
临时改主意时,差异更明显。传统听写会把自我修正一股脑堆在屏幕上,留下许多中间态。Typeless 更像把中间态折起来,只把最后那个「定稿」留下。屏幕上出现的不是过程,是结果。
需要把一段想法拆成条目时,用普通输入法得先说完再自己排版。Typeless 往往会主动把结构摆出来,逻辑顺序更清楚,段落边界更干净。它像是随手把笔记整理了一遍。
「边说边改」是另一种用法。说完一段话,接着补一句改写要求——更克制、更正式、更短,或者把语气改成邮件——它会在原文上直接调整。不需要停下来选字、删句、重写开头,只要继续说出修改意图。
翻译也是高频场景。需要中英来回切换时,它把翻译变成输入动作的一部分。更省心的是语气处理,它不会把句子翻得像说明书,整体更接近日常沟通。
在办公室或通勤场景里不方便大声说话?它提供了小声输入一类的模式。语音输入过去常被「场合」限制,这类适配决定了它能不能真的用起来,而不是只在安静房间里表现良好。
常用表达也能做成快捷方式——一段固定格式的确认信息,一段常用的工作回复。Typeless 更像把这些东西做成可调用的块,减少重复劳动。输入法从「敲字」变成「调度」。
这些体验汇总到一个点上:Typeless 一直在 Thinking。它把杂乱的口语消化掉,再把更有条理的文字吐出来。它不追求完整复刻说话的全过程,它在整理真正的想法。
这是它最不一样的地方。
AI 器物的新物种
在讨论 AI 产品时,我们更习惯看到的是软硬结合的新尝试——智能眼镜、AI 耳机、豆包手机,它们在新场景里重新定义硬件的形态和交互方式。Typeless 走的是另一条路。
它是纯软件工具,但本质上仍然是硬件的延伸。
从打字机到键盘,再到输入法,这条线索一直存在。打字机把手写变成了机械敲击,键盘把机械敲击变成了电信号,输入法把电信号变成了字符选择。每一次演进,都是在人与文字之间增加一层更高效的转译机制。
Typeless 延续了这个逻辑,但加入了一个新元素——AI 不再只是辅助选字或纠错,它成为输入链路的核心。
传统输入法关心的是「把字打出来」,效率体现在敲击次数、选词准确率、响应速度。到了模型时代,真正消耗时间的往往不是第一次把需求说清楚,而是后续的反复修改。一次改动里夹着大量细节——语气、结构、删改尺度、信息顺序,每一项都需要来回拉扯。人工沟通的成本会在这一步迅速膨胀。
Typeless 解决的就是这段拉扯。
它让「说一句—改一下—再说一句—再改一下」变得顺滑,五到十分钟内把十轮调整连续做完。每一轮都能直接看到结果,马上继续下一轮。输入不再以「把字符敲完」为终点,而是以「文本进入可继续加工的状态」为终点。
这里出现了一个新的「精准输入」。
打字机和键盘诞生时,精准指向的是某个字、某句话。AI 时代的输入变长了,上下文变厚了,沟通频次也变高了。现在的精准更像针对一段超长上下文的控制:按想要的方式分段,或者连写;把某一句压短,或者把某一段扩写;要求它不要分点,或者把逻辑拆成几条。
控制对象变了,输入法的职责也随之变化。
这也是「给 AI 用的输入法」的含义。
▲ Prompt 由 Typeless 转写而成
Typeless 的重点不在社交表达的情绪张力,它更适合把需求交给模型,再把模型产出收拢成能用的文本。它强化的是人与 AI 的沟通效率。商业模式也很符合这种取向——界面极简,没有广告位,付费方式更像「为结果付费」。订阅用户不限量,非订阅用户每周有固定额度。产品用得越多,价值越容易被衡量。
把它放回国内输入法的语境,对比会更清晰。
老派输入法以搜狗为代表,今天也能加上「AI」二字,也能提供一堆 AI 功能。但它依旧像原来的产品——键盘还在,广告和功能标签也还在。输入法被迫承担太多与输入无关的任务,效率容易被稀释。
▲ 搜狗 AI 输入法
另一类是 AI 工具的延伸,比如豆包或微信输入法,它们更像把既有的 AI 能力塞进键盘里,做成一个入口。入口当然有用,但入口并不等于工具。入口解决的是「去哪里用 AI」,Typeless 更关心「怎样把 AI 用得更精确」。
▲ 左边为豆包输入法听写,右边为 Typeless 听写
真正的 AI 输入法,服务的对象变了。它主要服务与模型的高频沟通,服务长上下文里的精确控制,服务反复修改直到结果落地。它不需要把自己做成一个热闹的广场,它只要把那条最难的链路打通。
它也有副作用。用它跟同事沟通时,偶尔会显得过于干净,像把语气里的缓冲都删掉了。对方会觉得不够有人味。会在这种场景里切回普通输入法,手动敲几句更口语的句子,补一个表情,或者加一段无意义的笑声。这不是 Typeless 的问题,而是它的真实位置——它最自然的场景是与 AI 沟通,不是与人闲聊。
▲ 给同事发显得有点「人机」感
输入法向来是残酷的赛道。到处都能用,也意味着到处都会被挑剔。每一次卡顿、每一次误判、每一次隐私疑虑,都会直接影响它能否留下来。Typeless 要证明的不是「模型有多强」,而是「日常输入是否真的变快、变准、变省心」。
当人与 AI 的沟通变得日常,输入法可能会成为最隐蔽、也最核心的接口。它要做的不是替用户写完一切,而是把说出的信息整理成更可控、更可迭代的文本,让「多轮修改」从一种负担变成一种自然动作。
这类产品最终能不能站住脚,取决于两件事:一是它能否在所有细碎场景里保持稳定,二是它能否让「为结果付费」变得理所当然。
输入层向来没有中间地带——要么融入习惯,要么被迅速替换。Typeless 作为 AI 产品演进史上的一个新节点,把自己定位在了那条更窄、也更陡的路上。
One more thing: 我们是怎么用嘴「喷」出一篇文章的
上面的这些文字,以及下面的部分文字,我们全程只动了嘴皮子,指挥 Typeless、ChatGPT、Claude 等工具完成,没有手打一个字。
按照以往,要写一篇这样的文章,最少也得花上 2 个小时,现在只用了 30 分钟。
先介绍一下这个产品的具体细节。Typeless App 支持手机端的 iOS 和 Android,以及电脑端的 Windows 和 Mac。
免费方案提供每周 4000 字转写;而付费没有字数的限制,每个月 30 美元,每个季度 60 美元,一年 144 美元。
这个价格并不便宜,但它很符合 AI 时代「付费交货」的结果导向模式,即使是免费用户,也不会遇到广告和太多限制,最主要的差距仅限转写字数。
其实 Typeless 不太像一个「输入法」,它完全没有传统的键盘,只有少数几个按键,更不用提什么 AI 斗图、表情包的功能,只做好「语音转文字」的本职工作。
我很喜欢 Typeless 的在设备上全局的集成形式——手机上是输入法,电脑上是热键,让它可以像 AI 助手一般跨应用使用,这是 ChatGPT 无法给出的细节体悟。
整个过程还挺有意思,一开始我们只是想测试用 Typeless 和 ChatGPT 进行写稿的过程,但随着一轮一轮的对话深入,稿子不断打磨,最终出来了一篇观点明确的文章,不仅行文流畅,AI 味也很少。
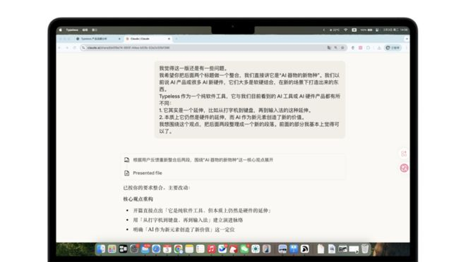
一开始,我们先抛出了一些初步的想法,关于 Typeless 这个产品的一些观点,以及资料收集和写作注意事项,这些「意识流」的口述被 Typeless 整理成条理清晰的文字,直接用作 ChatGPT 的提示词。
ChatGPT 给出的第一版稿件没啥信息量,结构也不正确,语言平铺直叙还很有 AI 味,距离一篇好看的文章还有不小距离。换做平时,想要给细致的修改建议,不免得要花大量的笔墨给出新的提示词。
▲ Prompt 由 Typeless 转写
但现在我们有 Typeless,只要把听写打开,我们可以从头到尾一句一句提修改意见,并根据文段补充相应的观点和叙述。
▲ Prompt 由 Typeless 转写
我们需要尽可能给出细节,比如对比 Typeless 和搜狗、豆包、微信输入法区别的部分,就需要强调这几种产品的差异,AI 在写作时才能凸显 Typeless 的优势。
▲ Prompt 由 Typeless 转写
经过几轮的修改,ChatGPT 生成的内容已经相对完善,这时候我们可以换用 Claude 进行润色。
我们首先给 Claude 喂了几篇爱范儿写过的 AI 新硬件文章,让它充分学习我们行文的风格,据此来修改 ChatGPT 的草稿。
Claude 的初稿也还有提升空间,这时候我们可以继续用 Typeless 帮我们转述一些相对更细节的修改建议,直到满意为止。
▲ Prompt 由 Typeless 转写
其实我们对着 Typeless 侃侃而谈的文本量,累计可能已经比最终的成稿还要大,但出稿的效率大大提升,并且过程要比单纯写作更加轻松。
AI 时代,Typeless 应该「无处不在」
一开始试用 Typeless 的时候,作为一个不太习惯用语言来梳理想法和表达自己,也不需要长篇大论去表达想法的人,我会觉得它不适合我,更适合天天需要给出大量反馈的领导、Mentor、甲方人群。
但进一步探索使用之后,我觉得我还是狭隘了。在这个 AI 时代下,Typeless 不应该只是一个独立的 App,更应该成为一种「标配」无处不在。
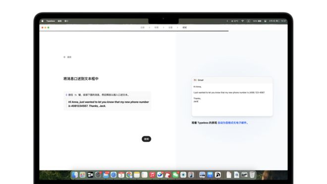
从小处说,「语音转文字」,远远不能停留在「准」,在 AI 时代下更应该追求「精」。以后发语音转文字就全是精炼的信息,而不是满屏的「呃」「那个」以及口误。
▲ 42 秒的语音有用信息只有 10 个字
比起给爸妈手机装一个 Typeless,我更希望类似的功能直接集成到微信中——或者说,所有应用内置的「语音转文字」功能,都值得以 Typeless 的方式重做一遍。
更大的价值,在于 Typeless 给 AI 交互提供了一种新的可能。
哪怕是每天都在写稿,我的表达能力经常追不上自己的想法。甚至不是写稿,只是用键盘和 ChatGPT 对话,很多时候火花在敲击字母的时候,就已经熄灭。
改成开口说话,事情会轻松很多。我不必先想好结构,也不用马上挑最精确的词,语言会先把材料「拽」出来,观点和洞察会更自然而然流淌。
这就像在现场指导一个实习生做修改,指令可以很细,细到每一句话怎么落地——是的,我们每个人都有了 AI 作为「乙方」。
指望「一句话」让 AI 生成一切,基本不现实,信息密度太低,AI 很容易离题,素材又撑不起来,于是成品常常空、泛、虚,表面上写完了,读起来却像没落过笔。
对于 AI 来说,「上下文」很大程度决定了生成的质量,我们必须要给模型「喂」大量的想法、观点和语料,才能得到更符合预期的结果。为什么这两年内存价格大涨?要运行和训练 AI,超大的上下文必不可少,于是 AI 行业产生了对内存的巨大需求。
用 Typeless 的体验,更像是在给 AI 喂一份更丰富的语料,生成的内容有据可依,观点也够牢靠,AI 更多只是负责把这些碎片变成更好读的文章。
所以,不仅微信可以集成类似 Typeless 的功能,所有的 AI 公司,完全可以把这种「AI 翻译层」集成在聊天机器人之中,引导用户把提示词往多了说。
而只要用户给 AI 注入的内容够多,AI 模型能力的差距,也会被进一步缩小。
▲ 用 Typeless 转写的超长 Prompt
或许有人会对 Typeless-ChatGPT 这套解决方案有点悲观,这岂不是意味着,人类创作真的会彻底在 AI 时代消亡?
是,但又不全是,Typeless 只能消除「写作」这件事的成本和门槛,但却进一步凸显出「思想」的重要,让人类的感悟、观点、洞察变成了写作真正的核心。