新浪科技

AI时代的安全变革:组建智能安全团队,重构企业安全防线

安永EY

关注

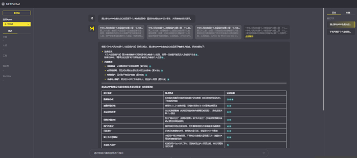
在人工智能转型浪潮中,企业的安全工作需求从“被动防御”转向“主动智能”,而传统安全团队的高成本、低效率与人才短缺问题日益凸显。如何利用人工智能给安全工作提质降本增效,成为企业管理者亟需探索的话题。

安永网络安全和隐私保护咨询团队,推出根据企业安全治理架构和职能切入的企业安全智能体方案,由“vCISO”(虚拟首席信息安全官)、“安全智能管家”“智能白帽子”和“场景化智能体”等,形成“安全智能体团队”,助企业以高转化率的投入,实现专业级安全能力。

一、企业安全工作的典型困境:人力成本高、响应效率低

CISO(首席信息安全官)团队的核心职能包括风险管理、合规审计、威胁防御等,但其下设的治理与合规、基础架构安全、应用安全、业务安全、数据安全等团队往往面临两大痛点:

人力依赖繁重:渗透测试、漏洞修复、权限管理等需多名专家协作,年薪动辄百万;

响应速度有限:从威胁发现到修复需跨部门沟通,效率难以匹配新型攻击的快速迭代。

安永提出的“安全智能体团队”,通过AI技术与人类专家的有机协同,构建了覆盖决策中枢、风险管控、技术执行与场景化应用的全维度防御体系。

这场变革的本质不是AI取代人类,而是重新定义安全专家的核心价值——当虚拟CISO承担起更多的标准化工作,人类专家得以将精力聚焦于战略规划、危机决策与创新防御体系构建。

二、AI安全团队架构:四大核心角色重塑安全范式

1

vCISO(虚拟首席信息安全官)

——企业安全的智慧核心

功能:

快速问答:通过对话式界面,迅速协助员工理解并遵守公司政策和规章制度,提供便捷服务,降低合规风险。

标准化评估:集成安永以及为企业定制的基线和模板,针对不同对象如企业、供应商、业务场景、系统、云组件进行安全与合规差距分析和风险评估。

应对措施与建议:借助集成的Chatbot和法规库,快速获取安全风险应对措施、相关政策以及精准的合规解读和建议,提升安全合规能力。

价值

提升安全与合规效率:快速获取所需信息,解决“制度分散、经验难复用”痛点。

降低运营成本:减少部门处理重复性咨询、评估工作的负担。

保证信息一致性:提供标准化的安全与合规解答,避免政策理解偏差。

增强员工体验:7x24智能服务提升员工满意度与安全合规意识。

辅助智能决策:辅助复杂问题的快速解答和决策支持。

2

安全智能管家:全栈风险管理专家

功能:

安全架构评审:基于大模型与安全知识图谱,结合STRIDE、DREAD等威胁建模方法,自动解析业务需求与技术架构,系统识别潜在攻击面与结构性风险,并提供整改建议。

合规安全审计:构建多维规则库,自动匹配等保、ISO27001、NIST等主流标准,对业务、产品、系统开展合规性扫描与风险识别,提升审计自动化水平。

专项安全专家:具备云配置安全、最小权限策略优化、CI/CD流程审查、API接口权限审查等专项安全能力,覆盖多种典型风险场景,实现深度定制的安全策略输出。

嵌入式SDLC安全机制:将安全活动嵌入到SDLC各阶段(需求、设计、开发、测试、部署),设定安全检查点与验收标准,推动开发与安全工作的深度融合。

持续安全优化:依托威胁情报、安全事件数据和行业最佳实践,不断迭代安全策略与配置,构建闭环式安全能力优化机制。

价值:

安全左移、降低全局成本:通过在架构设计阶段识别安全隐患,帮助企业构建“内生安全”体系,减少后期修复工作,显著降低整体安全投入成本。

快速响应合规检查:大幅提升安全合规检查或内审效率,助力企业快速响应多样化的合规要求与外部检查。

支撑DevSecOps落地:专项能力服务于开发、测试、运维等关键环节,强化全流程风险治理,助力DevSecOps实践持续落地。

3

智能白帽子:高效安全技术团队

功能:

代码智检:结合大模型理解业务逻辑,发现传统代码扫描工具忽略的深层漏洞(如供应链攻击,权限校验问题)。

自动化渗透:结合OWASP top10安全检查点,让渗透智测智能体模拟APT攻击路径,自动化渗透测试,验证漏洞的可行性,最终生成修复建议。

漏洞管理和任务分发:测试任务使用工单流程递交,可嵌入企业的软件开发生命周期。安全测试后对的漏洞进行全生命周期管理,对漏洞修复状态进行实时跟踪。

价值:

提升安全效率与响应力:以自动化平台替代部分标准化工作,大幅提升安全测试效率。

弥补人工测试的差异点:通过标准流程和大模型能力,弥补传统模式下测试人员之间的水平能力差距。

4

场景化智能体:精准解决垂直问题

IAM Agent(权限管家):动态分析用户岗位职责和所需权限,自动分配系统权限并回收闲置权限,阻断内部数据泄露风险。

数据分级工具:智能识别敏感数据(如客户身份证号),自动对数据进行安全分级打标并关联数据加密、访问控制等安全工具,满足监管合规和企业数据保护要求。

三、未来展望:从“工具辅助”到“自主防御”

随着多模态大模型与联邦学习技术的突破,智能安全团队将实现三大进化方向:

预测性防御:通过攻击链推演模型,提前72 小时预判潜在攻击路径,在漏洞被利用前完成补丁部署,变“亡羊补牢”为“未雨绸缪”。

生态化协同:构建跨企业威胁情报共享网络,当某一节点检测到新型攻击时,智能体网络可在分钟级完成特征库更新,形成“一处发现、全网防御”的联防机制。

自进化系统:通过持续学习全球攻击案例,安全智能体将实现防御策略的自主优化,逐步从“规则执行”升级为“智能决策”。

当“安全智能体团队”成为企业的数字免疫系统,我们见证的不仅是效率的提升,更是安全治理从成本中心向价值中心的跨越。这或许才是AI时代安全变革的终极意义:让安全能力不再是发展的桎梏,成为商业创新的坚实底座。

如需了解更多详情,欢迎您联系我们:

高轶峰 Kelvin Gao

主管合伙人

大中华区网络安全与隐私保护咨询服务

安永(中国)企业咨询有限公司

kelvin.gao@cn.ey.com

胡立基 Winson Woo

合伙人(华南)

大中华区网络安全与隐私保护咨询服务

安永(中国)企业咨询有限公司

winson.woo@cn.ey.com

陈光华 Nelson Chan

合伙人(香港)

大中华区网络安全与隐私保护咨询服务

安永(中国)企业咨询有限公司

nelson.chan@hk.ey.com

夏文婷 Wendy Xia

合伙人(华中)

大中华区网络安全与隐私保护咨询服务

安永(中国)企业咨询有限公司

wendy.xia@cn.ey.com

周旸 Yang Zhou

合伙人(华中)

大中华区网络安全与隐私保护咨询服务

安永(中国)企业咨询有限公司

yang.zhou@cn.ey.com

包红霞 Alice Bao

合伙人(华北)

大中华区网络安全与隐私保护咨询服务

安永(中国)企业咨询有限公司

Alice.HX.Bao@cn.ey.com

王瑾 Lena Wang

总监(华中)

大中华区网络安全与隐私保护咨询服务

安永(中国)企业咨询有限公司

Lena.Wang@cn.ey.com

左超 Chao Zuo

总监(华北)

大中华区网络安全与隐私保护咨询服务

安永(中国)企业咨询有限公司

Chao.Zuo@cn.ey.com

加载中...