新浪财经

【国元证券】计算机:“AI+应用”百花齐放,新质生产力前景广阔——2025年计算机行业策略报告

市场投研资讯

关注

(来源:国元研究)

计算机:“AI+应用”百花齐放,新质生产力前景广阔——2025年计算机行业策略报告

下半年计算机行业表现优异,给市场带来较多的投资机会

从年初到2024年12月16日收盘,计算机(申万)指数上涨11.88%,涨幅位居申万行业指数的第11位。九月底以来,计算机板块表现突出,充分展示了计算机行业在资本市场波动中的特点。从技术演进的角度来看,人工智能大模型技术不断创新演进,AI Agent、具身智能等领域发展如火如荼,大模型厂商之间的竞争逐步差异化,带动预训练和推理等环节的基础设施需求快速增长。从内外部环境来看,国产替代与自主可控依然是长期主旋律,纯血鸿蒙正式发布带动板块行情,伴随财政政策的持续发力,信创替换的节奏有望逐步加快。此外,量子科技、金融科技、数据要素等细分方向也有较好的投资机会。

人工智能大模型行业持续快速迭代,基础层业绩已经兑现

过去两年,全球人工智能大模型行业呈现爆发式的增长态势,从基础层到应用层,全球进行了大量的投资,成果显著。从产业逻辑来看,以芯片为代表的基础层率先兑现业绩,全球资本市场走出了以英伟达NVIDIA为代表的牛股,其市值一度排名全球第一。对于应用层而言,业绩的兑现时间要晚于基础层。目前来看,AI Agent有望引领应用层创新。AI Agent的架构是其智能行为的基础,它通常包括感知、规划、记忆、工具使用和行动等关键组件,这些组件协同工作以实现高效的智能行为。OpenAI近期宣布自2024年12月6日起举行为期12天的新品发布会,期间将陆续推出多个新产品和功能,目前,推出了o1正式版、o1 Pro版、Reinforcement Fine-Tuning、Sora等产品和功能,引领行业创新,推动行业持续迭代,满足全球市场的需求。

加快发展新质生产力,政策驱动新兴赛道快速成长

高质量发展是全面建设社会主义现代化国家的首要任务,关系我国社会主义现代化建设全局。数字经济时代迎来了数据的爆炸式增长,随着大数据、云计算、人工智能等新技术的加速发展及规模化应用,数据的价值和地位不断提升,已经成为推动经济社会高质量发展的新型关键生产要素、重塑全球经济结构、改变全球竞争格局的关键力量。

目前,我国信创产业已形成了以国家和科研机构为引导,诸多企业共同实践并积极突破的新局面,展望2025年,国产替代有望加速。

低空经济作为战略性新兴产业,科技含量高、创新要素集中,具有产业链条长、应用场景复杂、使用主体多元、涉及部门和领域多等特点,既包括传统通用航空业态,又融合了以无人机为支撑的低空生产服务方式,通过信息化、数字化管理技术赋能,与更多经济社会活动相融合,具有明显的新质生产力特征,发展空间较为广阔。

人工智能大模型技术在软件及服务领域的落地节奏低于预期的风险;信创政策的落地节奏低于预期的风险;数据要素相关政策落地进度不及预期的风险;低空经济产业发展不及预期的风险;行业竞争加剧的风险;宏观经济环境变动的风险。

下半年市场表现优异,估值水平提升明显

1.1 市场行情回顾

从年初到2024年12月16日收盘,计算机(申万)指数上涨11.88%,上证指数上涨13.83%,沪深300上涨14.01%,创业板指上涨16.40%,科创50上涨14.47%。计算机板块跑输创业板指、科创50指数、沪深300、上证指数,涨幅位居申万行业第11位。

年初以来,特别是九月底以后,计算机板块表现较好。从技术演进的角度来看,AI技术不断创新演进,基础模型的升级带动AI应用迈向生产力环节,AI Agent、具身智能等领域发展如火如荼,大语言模型厂商之间的竞争逐步差异化,带动预训练和推理环节的基础设施需求快速增长。从内外部环境来看,国产替代与自主可控依然是长期主旋律,纯血鸿蒙正式发布带动板块行情,伴随财政政策持续发力,信创替换节奏有望逐步加快。此外,量子科技、金融科技、数据要素等细分方向也迎来较好的投资机会。

截至2024年12月16日收盘,计算机(申万)板块涨幅排名前三的上市公司为:汇金科技、艾融软件、赢时胜。

1.2 行业财务表现

根据同花顺iFinD的数据,2024年前三季度,计算机(申万)行业共实现营业收入8581.38亿元,同比增长6.18%;实现净利润179.10亿元,同比下降31.18%。

2024年前三季度,计算机(申万)板块销售毛利率约为25.24%,较2023年全年下降2.09个百分点;净利率为2.09%,较2023年全年下降0.77个百分点。

1.3 行业估值概述

截至2024年12月16日收盘,剔除负值后,计算机(申万)指数PE TTM为48.67。申万各行业PE TTM排名前三的行业分别为:国防军工、综合、计算机,排名后三名的分别为:石油石化、建筑装饰、银行。

截至2024年12月16日收盘,剔除负值后,上证指数的PE TTM为12.75;沪深300的PE TTM为12.14;创业板指的PE TTM为32.79。

我们认为,计算机行业的科技与成长属性赋予其较高的估值溢价,从历史估值水平的变化情况来看,当前计算机板块估值水平处于合理区间,具备较好的长期投资价值。

AI产业逐步兑现业绩,下游应用百花齐放

过去两年,全球人工智能大模型行业呈现爆发式的增长态势,从基础层到应用层,全球进行了大量的投资,成果显著。从产业逻辑来看,以芯片为代表的基础层率先兑现业绩,全球资本市场走出了以英伟达NVIDIA为代表的牛股,其市值一度排名全球第一。对于应用层而言,业绩的兑现时间要晚于基础层。展望2025年,我们认为应用层将逐步开始兑现业绩,下游应用有望百花齐放,资本市场投资机会众多。

根据中投顾问《2024-2028年中国人工智能大模型产业市场规模预测》的数据,2023年,我国人工智能产业规模约为5452亿元,预计2024年将达到5874亿元,未来五年(2024-2028)的年均复合增长率约为6.30%,2028年产业规模将达到7500亿元。

对于新兴产业,政策的助推作用不可或缺。过去几年,我国政府持续出台各项政策支持人工智能大模型产业的快速发展,在政策的引导下,社会资本持续流入,产业发展欣欣向荣。可以说,国家政策是推动人工智能大模型产业健康、快速发展的重要驱动力之一。伴随着人工智能大模型产业逐步进入业绩兑现期,更多政策值得期待。

2.1 AI芯片是基础底座,进入门槛相对较高

2.1.1 AI对算力要求较高,GPU具备显著优势

人工智能的数据巨量化、算法复杂化、场景多元化等特征对算力提出较高要求,AIGC的模态复杂性、内容丰富性、实时交互性等离不开算力的保障。Al芯片一般泛指所有用来加速AI应用,尤其是用在基于神经网络的深度学习中的硬件。根据其技术架构,可分为GPU、FPGA、ASIC及类脑芯片;根据其在网络中的位置可以分为云端AI芯片、边缘及终端AI芯片;根据其在实践中的目标,可分为训练芯片和推理芯片。

GPU牢牢占据AI芯片主导地位。当前,AI芯片主要包括GPU、NPU、ASIC、FPGA,其中GPU在中国AI芯片市场占比近九成。GPU芯片多用于图形图像处理、复杂的数学计算等场景,可较好支持高度并行的工作负载,常用于数据中心的模型训练,也可以用于边缘侧和端侧的推理工作负载。2022年GPU市场占比达到89.0%,NPU、ASIC、FPGA市场规模占比相对较低,分别为9.6%、1.0%和0.4%。

2.1.2 海外芯片出口管制,国产厂商奋发图强

2024年12月2日,美国商务部工业和安全局(BIS)修订了新的《出口管理条例》(EAR),将136个中国相关实体添加到“实体清单”,有近20多家半导体公司、两家投资公司和100多家半导体设备制造商,这些实体多与半导体制造设备相关,涉及北方华创、拓荆科技、凯世通、盛美半导体、中科飞测、华海清科、芯源微等公司,涵盖了涂胶显影、刻蚀、薄膜沉积、清洗、去胶、离子注入、CMP、封装测试等半导体设备的大部分领域。这些实体还包括南大光大、新昇半导体等半导体材料公司,以及包括华大九天在内的EDA公司,以及一些芯片公司,例如深圳国微和闻泰科技。并且包括中国科学院微电子研究所、建广资本和智路资本等事业单位和投资机构。此外,新的出口限制还将包括限制向中国出口先进的高带宽存储芯片(HBM),并对24种半导体制造设备和3种软件工具的进行出口管制。对于上述这些被列入实体清单的中国企业,美国供应商在未事先获得特殊许可证的情况下将被禁止向他们发货。

目前,国内AI芯片厂商主要包括:华为、寒武纪、海光信息等,这些厂商积极投入,性能持续提升,在政策驱动和市场需求双轮驱动下,持续成长空间广阔,未来有望逐步替代海外产品。

2.2 AI+应用百花齐放,AI Agent引领潮流

在AI应用领域,AI Agent备受市场关注。OpenAI将AI Agent定义为“以大语言模型为大脑驱动的系统,具备自主理解、感知、规划、记忆和使用工具的能力,能够自动化执行完成复杂任务的系统。”

AI Agent的架构是其智能行为的基础,它通常包括感知、规划、记忆、工具使用和行动等关键组件,这些组件协同工作以实现高效的智能行为。感知系统是AI Agent与外部世界交互的第一步,它通过多元化的输入方式,如文本分析、图像识别、声音处理等,来捕捉环境信息。规划系统是AI Agent的决策中心,它根据感知到的信息确定如何达到既定目标,这一过程需要AI Agent进行决策制定,将复杂任务分解为可执行的子任务,并制定相应实现复杂任务的策略。记忆系统是AI Agent的核心组成部分,它允许AI存储和检索信息,支持学习和长期知识积累,这种系统使得AI能够记住过去的经验,并将其应用于未来的决策和行动中。工具使用是AI Agent利用外部资源或工具来增强其感知、决策和行动能力的过程,通过这种方式,AI Agent可以扩展其能力,以更有效地完成任务,例如,在电子商务平台上,AI Agent利用机器学习算法分析用户的购买历史和浏览习惯,智能推荐商品,增强了用户的购物体验并提高了转化率。行动系统是AI Agent执行任务和与环境交互的具体实施者,根据规划的结果,Agent执行具体的行动。AI Agent从感知环境开始,经过信息处理、规划和决策,然后执行行动。最后,根据执行结果和环境反馈进行调整,以优化未来的行动和决策。通过这种结构化和层次化的方式,AI Agent能够有效地处理信息,做出决策,并在复杂环境中执行任务。

已经离开OpenAI的Andrej Karpathy曾在2023年发表了关于LLM操作系统(LLM OS)的愿景,他的想法是语言模型在某种程度上是一种新型计算机,一种新型操作系统。大语言模型置于计算系统的核心位置,类似于传统操作系统中CPU的角色。通过函数调用机制连接并控制外围设备(如视频、音频)、传统软件工具(如计算器、Python解释器)、存储系统以及网络资源(浏览器、其他LLM)。

计算范式转变从指令式到意图式:传统计算机需要精确的指令序列,而LLM可以理解模糊的人类意图并将其转换为具体操作。抽象层次的提升:就像CPU让程序员不必关心底层电路细节,LLM让用户不必关心具体的程序实现细节。Agent完成人机交互旨Agent替代人完成作步骤,普通用户也能完成复杂的计算任务。

OpenAI

2024年7月12日,OpenAI举行了一个全体员工会议,设计了一个从1到5的AI成长等级,更新定义了AGI的路线图。OpenAI认为自己目前处于第1级,但接近达到第2级。从第3阶段起的Agents、Innovators、Organizations,是具备高推理能力的模型基础上,依靠外部工程手段实现的智能体框架,已经脱离大模型能力范畴。

据彭博社报道,OpenAI即将推出一款代号为"Operator"的软件,可以直接对个人电脑进行操作。这款工具能够自动执行包括编写代码、预订旅行、自动电商购物等复杂任务,并计划作为研究预览版向开发者开放API接口。"Operator"预计将在2025年1月发布。

微软

在2024年11月19日微软Ignite大会上,微软宣布已建立全球规模最大的企业级AI Agent生态系统。企业用户现在可以通过Azure AI目录访问超过1800个AI模型,用于支持各类AI Agent的部署和运行。微软的Copilot Studio平台目前已支持用户创建自主Agent,并正式进入预览阶段。同时,微软还发布了5款预构建AI Agent,包括:SharePoint自定义个性化Agent、员工自助服务Agent处理HR和IT任务、Facilitator Agent自动记录会议笔记、Interpreter Agent提供9种多语言实时翻译,以及Project Manager Agent帮助自动化项目管理流程。

微软业务应用程序和平台首席副总裁Charles Lamanna提出了“Agent网格”概念,这是微软AI Agent战略的核心。该网格将是一个互联系统,多个AI Agent协作完成复杂任务,而不是单独运行。目前,微软的Copilot Studio主要支持基于聊天触发的Agent。例如,在企业场景中,销售Agent可以触发库存Agent检查库存情况,随后库存Agent通知客户服务Agent更新客户信息。这一系统由三部分组成:自主Agent、编排层和实时监控工具。自主Agent能够检测事件并触发动作,无需人工干预;编排层协调多个专业Agent的工作,确保各个Agent之间能够无缝协作;实时监控工具提供Agent工作流程的透明度,帮助企业跟踪进展。

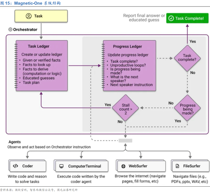
最近,微软的研究团队基于企业Autogen框架开发了Magnetic-One系统,建立了一个复杂的Agent等级结构。在这个系统中,管理Agent负责任务的全局调度,专业Agent专注于执行具体工作。据VentureBeat报道,微软在Agent开发方面的技术能力已经与Anthropic和谷歌等公司相当。微软还计划将这一架构应用到例如OmniParser等工具中,以提升Agent解析用户界面元素的能力。目前,这些研究正在向生产环境过渡,但具体时间和实施细节尚未公布。

根据IDC的预测,在未来两年内,越来越多的企业将会开发定制化的AI工具。从Salesforce和Snowflake这样的科技巨头到CrewAI、Sema4.ai等新兴公司,市场上正在涌现出大量旨在提升企业运营效率的AI平台。

Anthropic

2024年10月,Anthropic已经推出了名为“Computer Use”的AI Agent。Anthropic开发了一个特殊的API,允许开发者指导Claude完成各种计算机操作任务。这些任务包括查看屏幕内容、移动光标、点击按钮以及打字等。开发者可以通过这个API将书面指令转换为具体的计算机指令,从而实现自动化任务。

联系人  王朗

邮箱   wanglang2@gyzq.com.cn

本报告摘自国元证券2024年12月20日已发布的《“AI+应用”百花齐放,新质生产力前景广阔——2025年计算机行业策略报告》查看原文,具体报告及分析内容请详见报告。若因对报告的摘编等产生歧义,应以报告发布当日的完整内容为准。

分析师:耿军军                      

执业证书编号:S0020519070002

电话:021-51097188-1856

邮箱:gengjunjun@gyzq.com.cn

加载中...